Skip to main content
Skip table of contents

Civica Authority Purchases

The following information details the connectivity and functionality offered by the EzeScan integration with the Civica Authority Financials solution. It details the available options and how to configure an EzeScan job to browse and save into Civica Authority Financials.

For information on Civica Authority please refer to the Civica website - https://www.civica.com/en-au/

For information on EzeScan please refer to the EzeScan website - https://ezescan.com.au

System Requirements

For details on the minimum requirements for Civica Authority Financial solution integration with EzeScan, please see below:

EzeScan supports integration with Civica Authority Financials using the following components:

  1. Civica API Server up to version 7.1.21.0

Version 7.1 patch 39 or higher is required to support invoices with line items that use Receive By Value calculations.

  1. Civica Authority AP Workflow

NOTE

A connection login can be tested by using the http://<apiserver>/api/swagger/ui/index#!/Authority/Authority_IdentityLogin function. This link may vary and will require consult from Civica for the correct URL for your environment.

Developed for Ezescan Release: 5.0.21

NOTE

This information and EzeScan PRO manual excerpt assumes knowledge in both EzeScan and in typical I.T. practices and terminology. It is assumed that the operator has read about or is familiar with EzeScan Job, KFI and UPLOAD modules. If not please refer to the EzeScan PRO Old, KFI and UPLOAD guides. It is also assumed that the operator is experienced with the Civica Authority Financials product.

Configuring Connection Settings

When configuring a Job, KFI or UPLOAD to use the Civica Authority Purchases connector the connection settings panel must be filled in. There are two ways this can be achieved:

  1. If only using a single repository, it is recommended that the Civica Authority Purchases connector connection settings are configured at workstation level, in the Workstation Options -> EDRMS tab.

  2. If not, the configuration can be set in the respective JOB, KFI and UPLOAD EDRMS options instead.

Configuring Workstation Options

If using a single repository it is recommended to configure the connection settings in the EzeScan Workstation Options. See below for instructions.

  1. Click on Admin and choose Workstation Options

  2. Click the EDRMS tab

  3. Select the Civica Authority Purchases option from drop down list.

  4. Enter the API Base URL Server Name…

    1. e.g. http://Civica API Server:port/

  5. Select Authentication Type from drop down list…

    1. Choose Login for setting credentials     OR

    2. Choose OAuth for OAuth authentication

      1. Enter the Authorisation URL (OAuth only) - e.g. http://Civica API Server:port/core/connect.authorize

      2. Enter the Redirect URL (OAuth only) - e.g. http://Civica API Server:port/swagger/ui/o2c-html

Applying Global Settings to a Job, KFI or Upload

NOTE

These options are only available if the Global Settings have been set in the Workstation Options.

KFI

  1. Click on the EDRMS tab of the KFI

  2. Select Civica Authority Purchases from drop down list

  3. Tick the Use Global Connection Settings box

    Figure 1 - setting Global Connection Settings on a KFI

UPLOADS

  1. Select Civica Authority Purchases from the Upload to drop down list

  2. Tick the Use Global Connection Settings box

    Figure 2 - setting Global Connection Settings on an Upload

KFI Field Settings

Enabling browse options

  1. Press F7 to display the KFI form.

  2. Select the EDRMS tab.

  3. Select Civica Authority Purchases from drop down list

  4. Tick the Use Global Connection Settings box or manually fill in the Connection settings


    Figure 3 - selecting the Civica Authority Purchases “Use Global Settings” on the KFI

    TIP: Refer to the Configuring the Connection Settings section for details on setting up the Global Connection Settings

  5. Select the Fields tab.

  6. Click the Edit link under Properties for the required field

    Figure 4 - Select the Fields tab and Edit the required field

  7. Select the Civica Authority Purchases tab

  8. Tick “Enable Civica Authority Purchases Browse Button

  9. Select the pull down list of the Browse Mode

The following browse options will appear:

Option

Description

SELECT AVAILABLE PURCHASE ORDER

This will allow EzeScan to select the Purchase order number by either a query or search form.
If using a query the below example could be used.


Primary Query: '<<F13>>' ne 'NOT FOUND' and CreditorId eq <<F5>> and OrderId eq <<F14>>
Where <<F5>> = Creditor ID
Where <<F13>> = Purchase Order Number Search (is not blank)
Where <<F14>> = Purchase Order Number (result)


Display value format: {OrderId}|{OrderTotalGstInclusive}|{OrderGst}


This will return the Order Number, Order Total and Order GST from Authority.If the Order ID search fails then a search form can be used.


By using the “Additional Search Filter” the supplier code can be default to only show orders for the respective supplier ID.Additional Search Filter: CreditorId eq <<F5>>


The following screen will appear when selecting a search.

SELECT CREDITOR

This will allow EzeScan to select the Creditor by either a query or search form. If using a query the below example could be used.

Primary Query: ('<<F1>>' ne 'NOT FOUND') and (AbnGstRegistered eq '<<F1>>' or AbnGstRegistered eq '<<F1>>')

Where <<F1>> = ABN

Display value format:

{CreditorId}|{CategoryCode}|{SiteNumber}|{CreditorName}|{BankBsbNumber}|{BankAccountNumber}


This will return the Creditor ID, Category Code, Site Number, Supplier Name, Bank BSB and Account details.If the ABN search fails then a search form can be used. The following screen will appear when selecting a search.

SELECT GST CODE


SELECT HELD STATUS CODE

This will return all available held status codes from the Authority server.


E.g. 0 – Not Held, 4 - Order Line Required, 5 - Raise Order Requisition, 6 - Exempt Order, 7 - Return to APThis will return all available held status codes from the Authority server. E.g. 0 – Not Held, 4 - Order Line Required, 5 - Raise Order Requisition, 6 - Exempt Order, 7 - Return to AP

SELECT INVOICE

This setting is to select an invoice in the Authority system.


This is used as a validation option to display a warning to the operator that an invoice number for the same supplier is already in the system. Please refer to the next section for validation options.

SELECT REQUISITIONER

This option will allow the user to select a requisitioner. This would be used if there is no purchase order number to select. In the Display value format setting the operator will need to return the {RequisitionerId} and {RequisitionerPosition} so it can be passed to the respective UPLOAD module.


Enabling validation options

  1. Select the Automation Tab and click on the Validation button

  2. Select Civica Authority Purchases and tick “Validate the input data using Civica Authority Purchases lookup”. The following lookup Type options are shown:

  3. The next steps are to choose the Lookup Type, Query and validation result.
    For example to validate a duplicate invoice the following could be used:

  • Lookup Type “Select Invoice”

  • Lookup Query “CreditorId eq <<F5>> and InvoiceReference eq '<<F22>>'”
    When <<F5>> = the supplier ID / Code
    When <<F22>> = the invoice number

  • Validation Mode = Fail When Exists

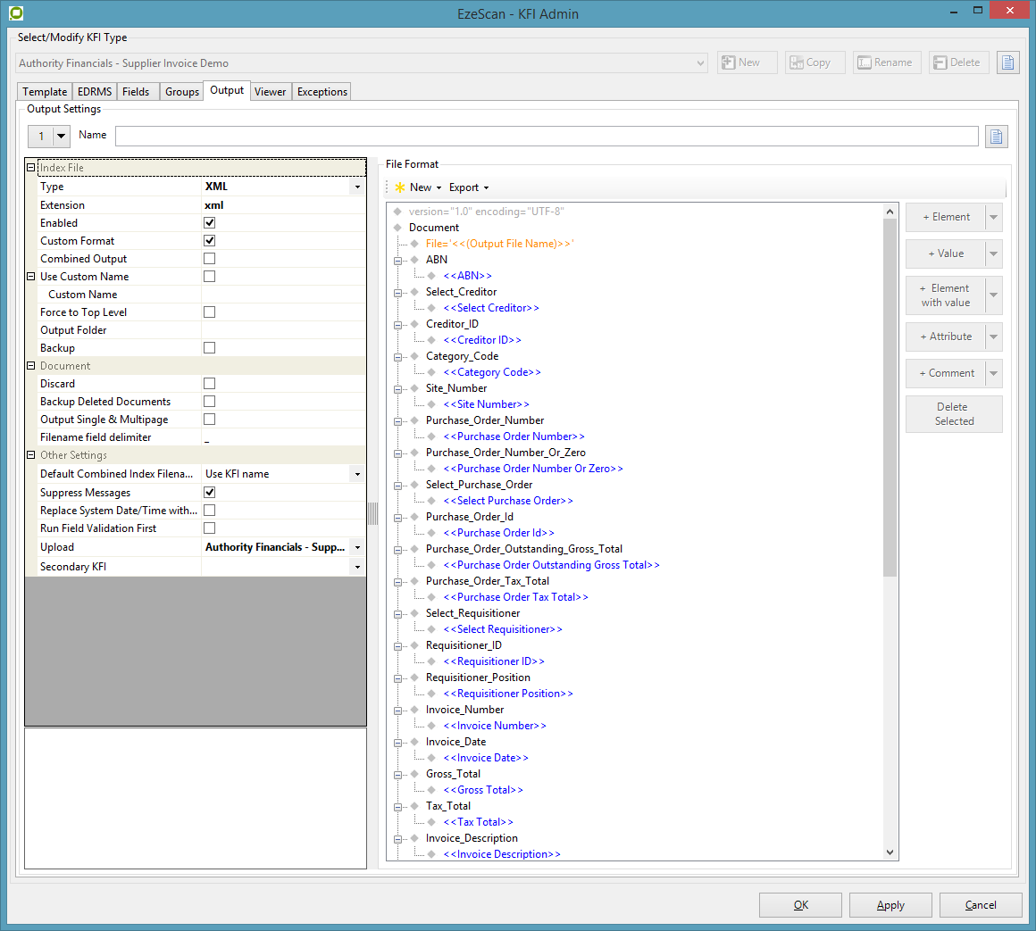
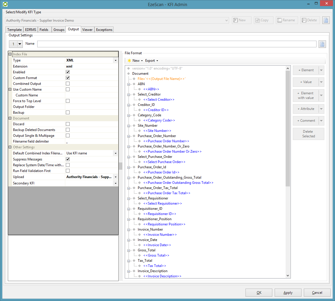
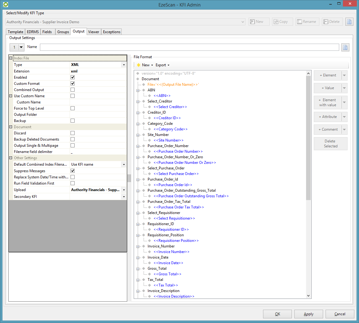
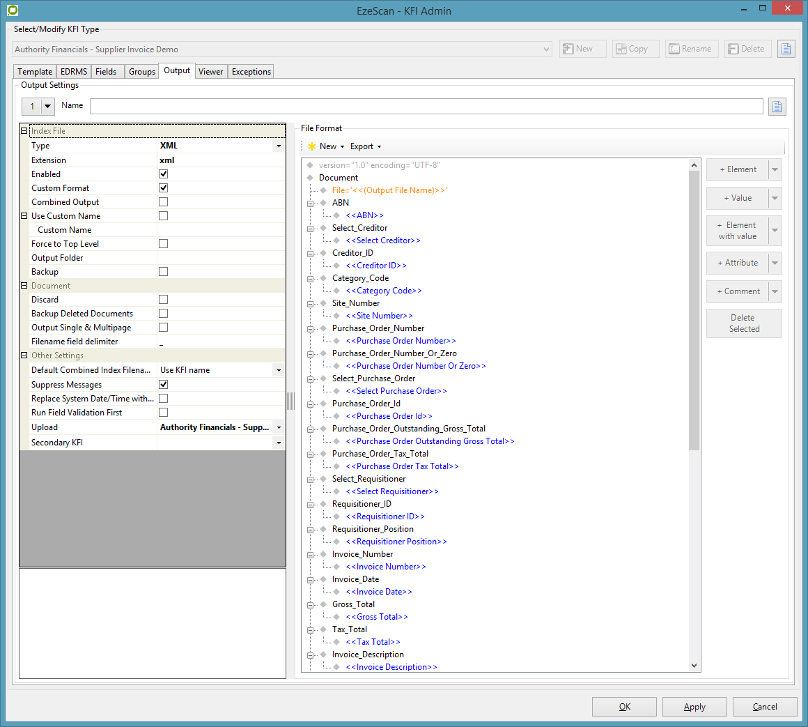
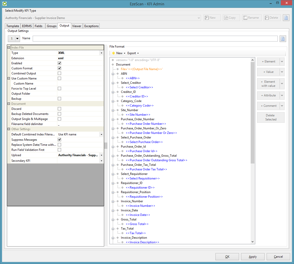
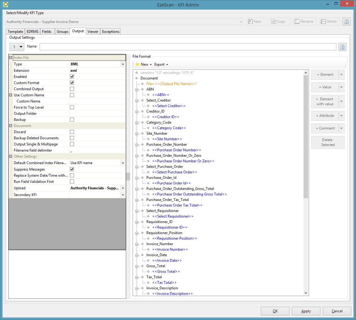
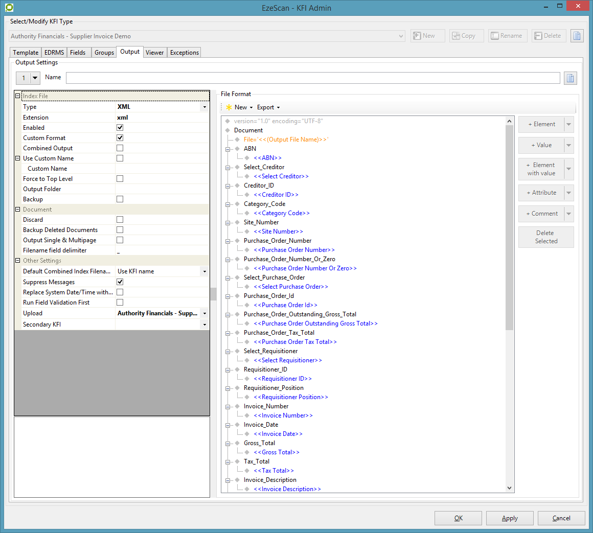
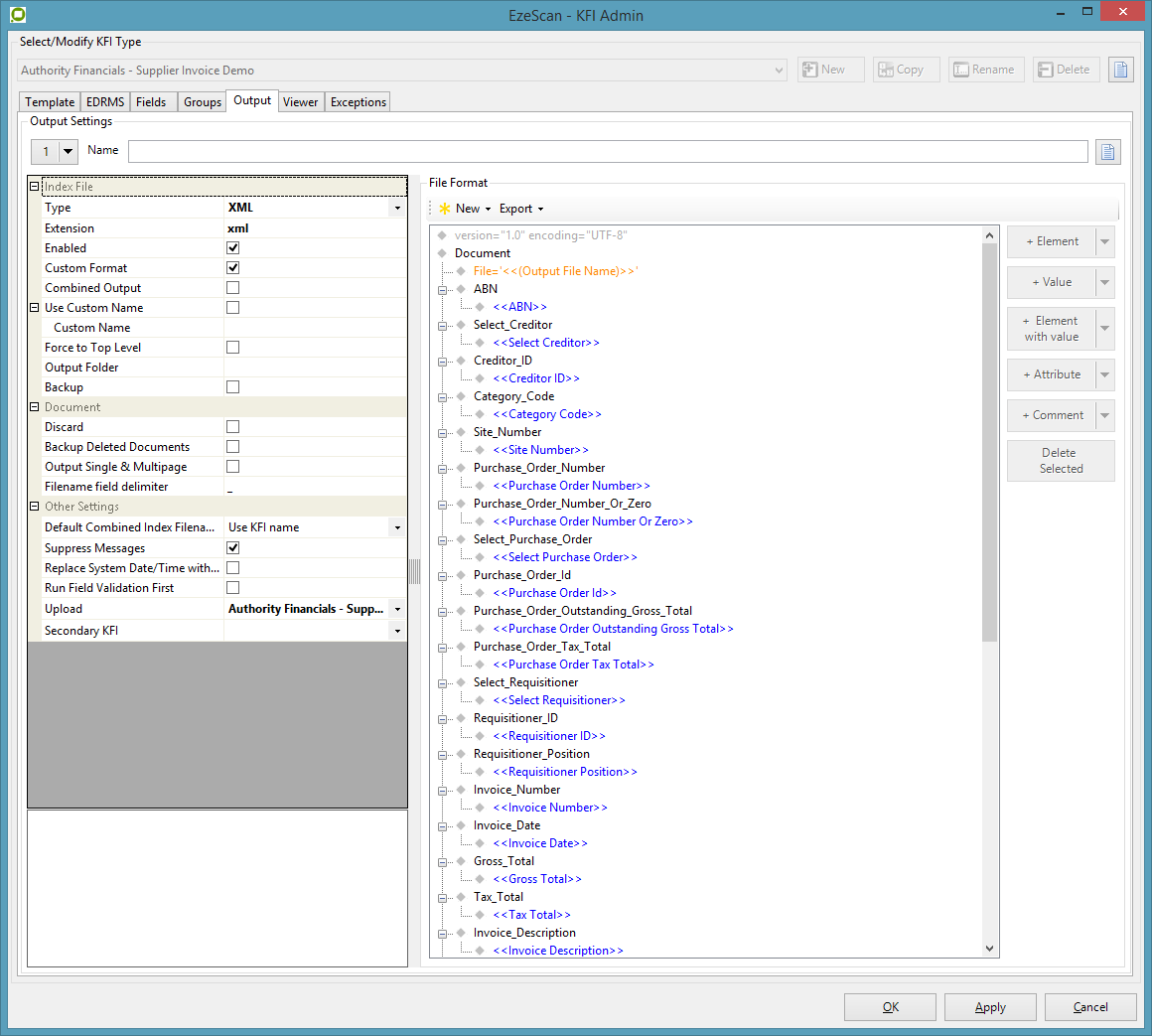
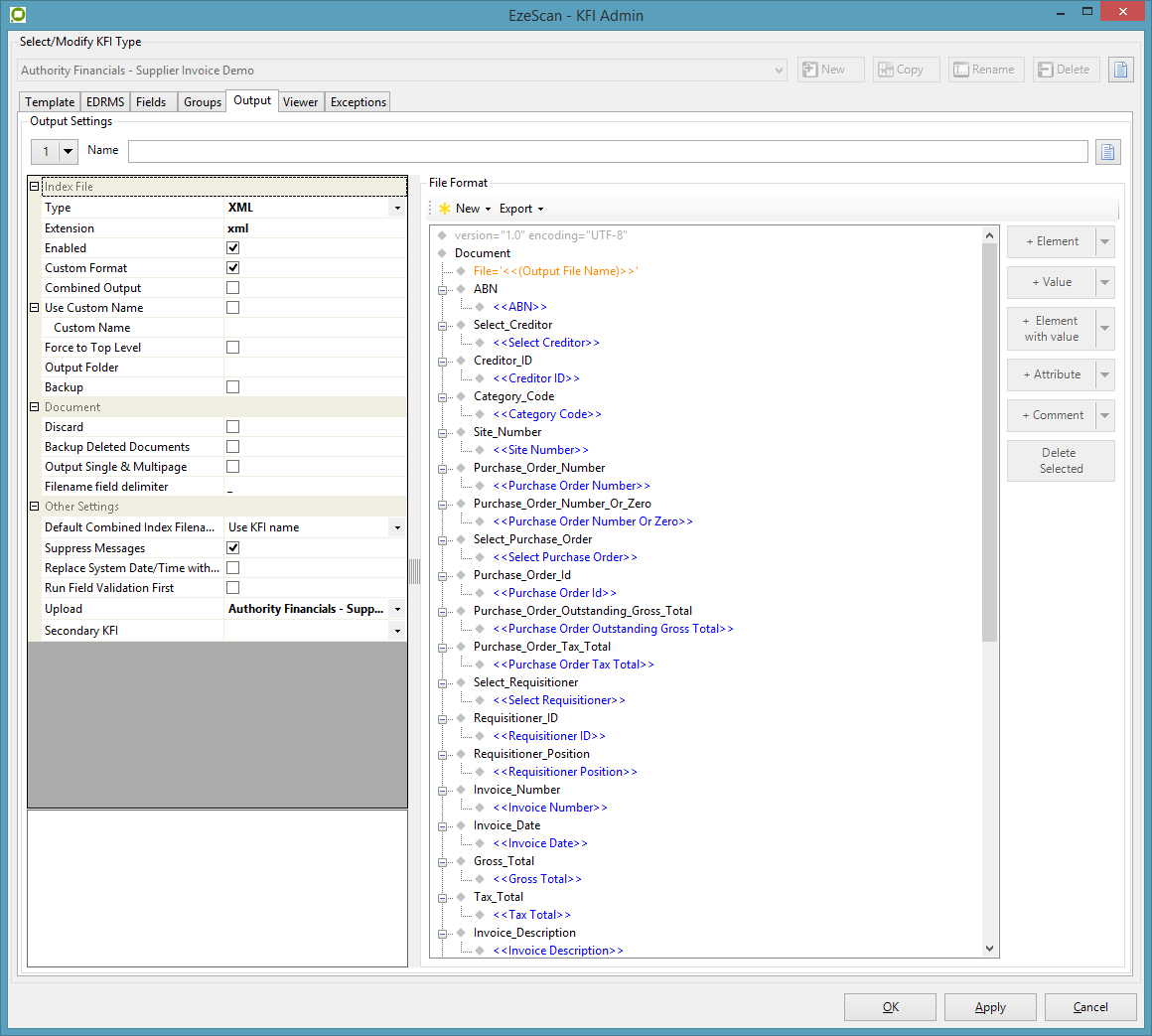
Configuring output settings

The KFI index file for the profile needs to be configured to output as XML. This is so the order line data can be passed through to the UPLOAD module through to Authority Financials.

  1. Configure the output type to XML and set the extension to XML

  2. Insert the XML Element tags and values. The KFI User Guide has more information on configuring these settings. Below is an example output

Upload Settings

The UPLOAD module will obtain the KFI output data to pass into Civica Authority Financials. It will create an invoice maintenance transaction (I_ap053).

Configuring connection and property parameters


  1. Open the Upload Form (F8).

  2. Choose the Upload Type you want to configure.

  3. On the left hand side in the Upload Properties pane choose Civica Authority Purchases in the Upload To list.

  4. Enter the connection settings

  5. Index File settings. The KFI index file mappings need to output XML data. This is so order line data can be passed through the upload module.

    1. Configure the Index File Type to XML

    2. Council the XML Record Mapping to /Document

Configuring built-in upload fields

The common invoice header and invoice line fields will appear as per below:

The invoice Lines fields are configured under the “View” button.

Each field can have its input set using the Source Field cell. The Source Field cells will be set to “Node Name” and then the respective XML node value will need to be applied.

Target Field
Description

Invoice Type

This is the type of invoice being upload.

The three available options are:

  • Held Invoice with PO Totals

  • Held Invoice without PO

  • Held Invoice with PO Lines

Held Invoice with PO Totals can only be used when invoice totals match the purchase order's totals and the purchase order is not partially receipted.

If the purchase order is partially receipted Held Invoice with PO Lines must be used instead.

Creditor

This is the ID of the creditor field

Invoice Lines

Purchase Order IdThis is the purchase order number
Purchase Order Line IdThis is the order line ID (of the order)
Goods Receipt IdThis is the goods receipt ID from the order line
DescriptionThis is a description of the order line
GST CodeThis is the GST code from the order line
QuantityThis is the quantity from the order line
PriceThis is the Unit Price from the order line

Attach Document

This is to attach the document. Can be set to Yes or No

Category Code

This is the Category Code of the creditor

Site Number

This is the Site Number of the creditor

Invoice Description

This is a description of the invoice/document

Invoice Number

This is the invoice number

Purchase Order ID

This is the purchase order number

Invoice Date

This is the invoice date

Invoice Value

This is the gross amount of the invoice

GST Value

This is the GST/Tax amount of the invoice

Held Status Code

This is the ID of the Status Code. Could be 0,4,5,6,7

Requisitioner Id

This is the ID of the requisitioner

Requisitioner Position

This is the position of the requisitioner

Attachment Description

This is a description of the attachment

Placeholder Values

KFI placeholder values

Placeholder
Comment

abnGstRegistered


abnNonGstRegistered


activeFlag


bankAccountName


bankAccountNumber


bankBsbNumber


categoryCode


creditorId


creditorName


customerNumber


defaultSiteFlag


Description


eftFlag


GoodsReceiptId


GstCode


GstInclusive


GstValue


InvoiceReference


modifiedDateTime


narId


OrderGst


OrderID


OrderLineID


OrderTotalGstInclusive


OutstandingValueGstExclusive


OutstandingValueGstInclusive


OutstandingGst


postalAddressLine1


postalAddressLine2


postalAddressLine3


postalAddressLine4


postalAddressLine5


postalAddressLine6


QuantityOutstanding


RequisitionerId


RequisitionerPosition


siteNumber


sitePayeeName


taxFileNumber


UnitPrice



JavaScript errors detected

Please note, these errors can depend on your browser setup.

If this problem persists, please contact our support.